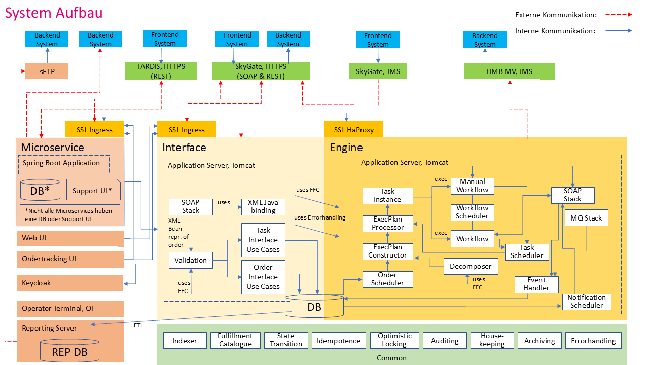
Das Auftragsmanagementsystem ist ein zentrales Backend-System der Deutschen Telekom IT GmbH zur Steuerung von Aufträgen. Es erzeugt auf Basis eingehender Kundenaufträge konfigurierbare Fulfillment-Pläne, die die technische Provisionierung, das Vertragsmanagement, die Rechnungslegung, die auftragsbezogene Kundenkommunikation sowie logistikbezogene Prozesse koordinieren. Rückmeldungen aus angebundenen Systemen werden dabei dynamisch in die Ablaufsteuerung integriert. Das System besteht aus einer Core-Komponente zur Ablaufsteuerung und ca. 20 Java-basierten Microservices (Spring Boot), die in mehreren Kubernetes-Clustern (OpenShift, Rancher) betrieben werden. Die Release-Prozesse sind über GitLab CI und Jenkins vollständig automatisiert (CI/CD).



